To win, you have to clear all orange pegs on the screen, before using up all 10 of your cannon balls, or before the timer runs out.
Each blue peg and green pegs gives you 10 points, while the orange peg gives you 100 points. Your final score will be displayed at the bottom left corner, number of different pegs remaining at the bottom right, timer at the top left and number of cannon balls remaining at the top right of the screen.
Each of the green peg has a super power. The green peg with the red shadow is the “Kaboom Peg”, which explodes when hit and destroys pegs around it. The green peg with the blue shadow is the “Spooky Peg”, which brings your peg back up to the top of the screen once your peg falls out.
The triangle blocks are just blocks to block you, and does not get destroyed.
You would be able to design and choose where to place the power ups/ pegs in the level designer.
Each cannon ball that falls in the bucket gives you one more cannon ball to use.
Open the peggle clone app, and you will be welcomed by the home page of the app.
After which, you will be able to go to the level designer page by pressing the Edit Levels button, and the game by pressing the Start button.
To start designing a level, you can select any of the pegs/ triangle from the palette below, and place them anywhere on the screen. The power of the pegs are described in the rules of the game above. You would be able to move them around by dragging them. To delete any object, you can either press and hold on the object for 3 seconds, or press the delete button at the bottom right, and press the object you want to delete.
To resize the objects, you can press the resize button. When the button lights up, it means that it is selected, and you can resize the objects by dragging from the center. Note that there is a minimum and maximum size for the objects.
You can use the buttons at the bottom to save, load, reset or start playing the level.
To start playing, you can either press the Start button from the home page, or the level designer page. Pressing from the home page brings up a list of levels, and you can select the level you wish to play. Pressing from the level designer allows you to play that specific level that you were designing.
To aim the cannon, you would have to use your finger to drag the screen, and the cannon would follow. To shoot the cannon ball, you would have to tap the screen. Only one cannon ball is allowed in the play area each time, and you will be able to shoot another one once the cannon ball falls out of the screen. The number of cannon balls you have left is displayed on the top right of the screen.
And that’s it! Hope you have fun playing this peggle clone made by me.
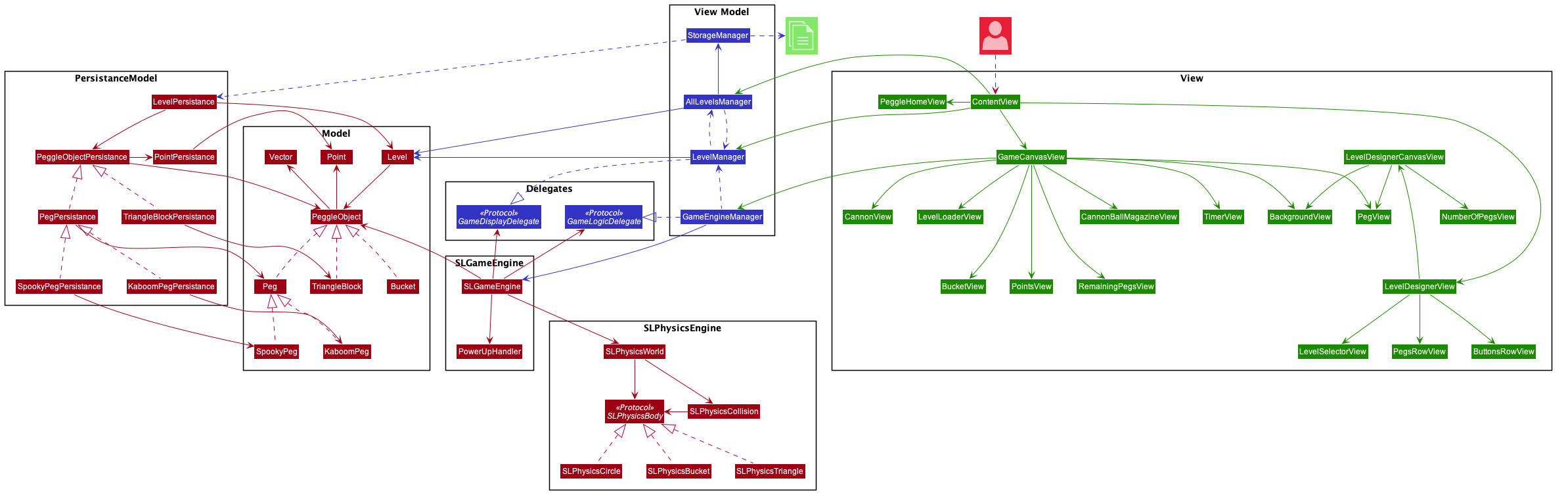
This application is built using SwiftUI, following the MVVM model. The image below shows the overall architecture of my application.
My Model consists of a PeggleObjectclass, to capture all the objects in my game, a Peg class, modelling the Pegs displayed on the screen, TriangleBlock class modelling the triangle blocks, Bucket to represent the moving bucket, Point and Vector to represent CGPoint and CGVector, as well as aLevel struct, which encapsulates the data of each level.
Peg stores important information such as location of the peg, type of peg (blue, orange or cannonBall) as well as the radius of the peg. TriangleBlock stores information such as the center of the triangle, the 3 vertices of the triangle, as well as its height and width, to calculate the area.
Level stores an array of PeggleObjects which represents the PeggleObjects displayed on the screen, as well as the name of the level.
SLGameEngine is contains the domain logic of this game, and implements the Game loop, which is further explained below.
SLPhysicsEngine consists of SLPhysicsWorld , SLPhysicsBody , SLPhysicsCollision, SLPhysicsTriangle, SLPhysicsBucket and SLPhysicsCircle. SLPhysicsWorld is the heart of SLPhysicsEngine , where it contains the logic behind this physics engine. SLPhysicsBody is a protocol, which is implemented by SLPhysicsCircle , SLPhysicsTriangle and SLPhysicsBucket, to give the different PeggleObjects physics properties. SLPhysicsCollision models the collisions between two SLPhysicsBody. It is further explained below.
My View Model consists of LevelManager , AllLevelsManager, StorageManager , and GameEngineManager which are in charge of managing the PeggleObjects, Levels, loading and saving of data, as well as managing the SLGameEngine respectively.
StorageManager is in charge of loading and saving the data into a json file. It loads data from the json file at the start of the app inside AllLevelsManager , and saves to the same json file whenever the user presses the save button.
AllLevelsManager is in charge of managing all the Levels of the game in an array, and loading them into LevelManager to be displayed to the user. Upon initialisation, it retrieves the array of Level objects from storage through StorageManager. It then initialises AllLevelsManager with a Level object, to be displayed on the screen. Whenever users select a level to load, AllLevelsManager loads the respective Level object of the level into LevelManager, which gets displayed to the user.
LevelManager is in charge of managing the Level and its PeggleObjects which are displayed on the screen. Whenever changes (moving, adding) are made to the PeggleObjects on the screen, it updates the PeggleObject contained in LevelManager's Level object, which causes the changes to be rendered on the screen.
The View consists of PeggleHomeView, LevelDesignerView as well as GameCanvasView
When the user opens the application, he/she can expect to be greeted by the PeggleHomeView, shown below.
The GameCanvasView consists of the CannonView, LevelLoaderView, BucketView, PointsView, RemainingPegsView, CannonBallMagazineView and the TimerView.
When the user clicks the Startbutton, the LevelLoaderView will pop up, for the user to select which level to play.

Once the user selects a level to play, the GameCanvasView would be shown, with the PeggleObjects of the Level displayed on the screen. The image below shows how the individual views make up the entire GameCanvasView. Each Peg has its own PegView and each TriangleBlock has its own TriangleView.

When the user selects the Edit level button, it will bring them to the LevelDesignerView, which consists of the LevelDesignerCanvasView, ButtonsRowView, PegsRowView, LevelSelectorView and the NumberOfPegsView. The image below shows how the different views make up the LevelDesignerView
Start Up
When the user starts the app, the AllLevelsManager gets initialised and subsequently retrieves the array of Level objects from storage through StorageManager#loadLevels, then initialisesLevelManager with a Level object, to be displayed on the screen. Since Level is a struct, LevelManager actually stores a copy of the Level object from AllLevelsManager. However, since PeggleObject is a class, any changes to the PegleObjects in the copy of Level object in LevelManager would cause a change to the PeggleObjects in the AllLevelsManager , which is undesirable because the user’s changes would be saved even without pressing the Save button. Thus it gets a copy of the PeggleObjects and assign the copy to the Level struct when we initialise the LevelManager.
Adding and Dragging of PeggleObjects
When the user clicks on a location on the Background to add the PeggleObjects s, the View calls LevelManager#addSelected which checks if it is safe to place the selected PeggleObject at the location, by calling LevelManager#safeToPlaceObjectAt, and if so, calls Level#addPeggleObject, which adds it to the array of PeggleObjects in the Level object. This causes the UI to update the view to display it on the screen because Level is a @Published property in LevelManager. Since Level is a struct, the Level object in the AllLevelsManager does not get updated, which is what we want. (We only update it when the user clicks save)
LevelManager#safeToPlaceObjectAt checks if the location we want to add the peggle object to overlaps with any other peggle object on the screen, and whether it exceeds the edges of the screen.
Similar steps are followed for the dragging of peggle objects, and will only be moved if it is safe to place the PeggleObject at the location.
Deletion of PeggleObjects
For the deletion of PeggleObjects, the View calls LevelManager#delete(peggleObject) to delete the peggle object from the Level object in LevelManager. As mentioned in the “Adding and dragging peggle objects” section, since Level is a struct, deleting would only delete the copy of the PeggleObjects from LevelManager, which does not reflect on the array of PeggleObjects in Level until the user saves his changes.
Saving Levels
When the save button is pressed, the View calls LevelManager#save which updates the Level object in the AllLevelsManager with the details of the Level object in LevelManager, and changes the name of the level if there are changes. After writing the changes to AllLevelsManager, the changes made by the user on the level would be permanent. After updating AllLevelsManager's Level object, AllLevelsManager calls its saveLevels method, to save the changes made to the level into the json file. This ensures that the json file is always updated, and that data would not get lost if the app crashes.
Changing Levels
When a level is selected by the user to load, the View calls LevelManager#changeLevel , which assigns the level to change to to the LevelManager. It then makes a copy of the PeggleObjects into the Level object of LevelManager, so that the original array of PeggleObjects would be preserved in case the user decides not to save his/her changes.
SLGameEngine follows the implementation of the game loop from here. The steps of the game loop can be found below.
SLGameEngine gets initialised when the user selects the Level which he/she wants to play after clicking Start from the home page. Once it is selected, the view calls GameEngineManager#loadLevels, which loads the PeggleObjects from the selected level into SLGameEngine, which converts them into SLPhysicsBody objects, and loads them into SLPhysicsWorld. SLPhysicsBody gives these PeggleObjects attributes to help simulate their movements in the game. It also loads a Peg of type cannonBall, to be placed in the cannon before being fired by the user. Additionally, SLGameEngine stores a dictionary containing the mappings of each PeggleObject to their respective SLPhysicsBody , so that their positions in the UI can get updated during the render stage.
After loading the levels, GameEngineManager#start gets called, to start the game loop. Once the user selects a direction to fire the cannon ball, the cannon ball would start moving and colliding with the PeggleObjects, lighting them up (except the TriangleBlocks) as they are hit.
The game engine has a PowerUpHandler, which abstracts out the implementation details of the power ups, and executes these power ups when they are activated.
The SLGameEngine stores weak references to 2 delegates, the GameLogicDelegate, implemented by the GameEngineManager, to manage the logic of the game which is displayed to the user, for eg if the game is won, lost, timer up, number of points, and number of cannon ball ammo left. It also stores reference to the GameDisplayDelegate, implemented by LevelManager, which updates the display of the pegs and objects on the screen.
This is to encapsulate and abstract out relevant information from the SLGameEngine, as it is a model, and should not know about the View Models directly.
The main logic behind the Physics Engine can be found in SLPhysicsWorld. Steps of the simulation would be explained in this section.
When SLPhysicsWorld#simulatePhysics() is called, it would first generate the new positions of the SLPhysicsBody after one tick. After which, SLPhysicsWorld#getCollisions() would be called, to create SLPhysicsCollision objects to encapsulate the details of the collision. Next, it would resolve the collisions, by calculating the resultant velocity of the SLPhysicsBody. Then, it would resolve any collisions with the edges of the screen, by translating the ball backwards, and changing the velocity of the SLPhysicsBody. Following which, it would resolve any overlaps between the PeggleObjects, by translating them back in the direction they came from. Lastly, it would all SLPhysicsWorld#updateVelocityOfNodes() to update the velocity of the ball, to its resultant velocity. This is all done within one frame in the game loop.
For the persistance method, I used JSON. As shown in my overall architecture diagram, most of my models have a respective persistance model. For eg, Level has a LevelPersistance, Peg has a PegPersistance and so on. These persistance models are used to reduce coupling by abstracting away the persistance details from my models, and only store what is necessary. One important thing which my persistance models does is to handle the letter boxing. It is described in the steps below.
- During saving of data, the app saves the width and height of the canvas into the json file.
- During the start up of the game, the persistance models take in the new canvas width and height, and uses its stored canvas width and height, as well as the various parameters of the shapes, and scales the object’s center, width, height, radius etc, such that it follows the same ratio, for all different devices.
Please write the rules of your game here. This section should include the following sub-sections. You can keep the heading format here, and you can add more headings to explain the rules of your game in a structured manner. Alternatively, you can rewrite this section in your own style. You may also write this section in a new file entirely, if you wish.
The player wins the game by clearing all orange pegs before the timer runs out or the run out of cannon ball ammo.
The player can resize the peg by pressing the resize button, and then dragging the pegs away from its center to increase its size, and towards its center to decrease its size
Background music has been added to the game, and plays throughout the duration of the game. Credits to https://www.bensound.com/ for the free music clips.
A score system was implemented in the game. PeggleObjects with points stored their points in their model, and whenever they are removed from the game canvas, their points would be added to the total score. Each orange peg gives 100 points, and each non orange pegs give 10 points.
During the game, it displays the number of special pegs (spooky peg and kaboom peg), blue pegs and orange pegs left.
In the level designer, it displays how many special pegs (spooky peg and kaboom peg), blue pegs, orange pegs and triangle blocks have been added in the level already.
The timer is displayed in the game, and gives the user 100s to finish the level. If 100s is up and there are still orange pegs in the game, the user loses.
A visual representation of the number of cannon balls the user has left is displayed in the game screen, so that the user will know how many cannon balls he/she has left to clear the game.
Peg.swiftinit(type: PegType, center: CGPoint, radius: Double = 35)method- When passed with PegType.orangePeg, it should initialise property type to PegType.orangePeg.
- When passed with PegType.bluePeg, it should initialise property type to PegType.bluePeg.
- When passed with a CGPoint for center, it should initialise the property center to the value.
- When passed with a double for radius, it should initialise the property radius to the value.
- When passed with no value for radius, it should initialise the property radius to 35
shiftTo(location: CGPoint)method- When passed with a CGPoint for location, it should change the property center to the given value for location.
overlap(peg: Peg)method- When passed with a Peg, it should return whether both pegs overlap based on their radius.
==(lhs: Peg, rhs: Peg)method- When passed with two Pegs with the same id, type, center and radius, it should return true.
- When passed with two Pegs with a different id, type, center or radius, it should return false.
glow()- If it is the PegType of the object is PegType.pegBlue, it should change to PegType.blueGlow
- If it is the PegType of the object is PegType.pegOrange, it should change to PegType.orangeGlow
Level.swiftinit(name: String, pegs: [PegObject])method- When passed in a String for name, it should initialise the property name to the value.
- When passed in a [PegObject] for pegs, it should initialise the property pegs to the value.
save(name: String, pegs: [PegObject])- When passed in a String for name, it should change the property name to the value.
- When passed in a [PegObject] for pegs, it should change the property pegs to the value.
== (lhs: Level, rhs: Level)method- When passed in two Level objects with the same id, name and pegs, it should return true.
- When passed in two Level objects with different id, name or pegs, it should return false.
PegManager.swiftinit(level: Level)method- When passed in a Level for level, it should initialise the property level to the value, and initialise the property pegs to a copy of the pegs property of value. They should not be the same.
delete(peg: PegObject)method- When passed in a PegObject which exists in the property
pegs, it should remove the PegObject frompegs, but not from the propertypegsof the propertylevel. - When passed in a PegObject which does not exist in the property
pegs, it should not remove any PegObject frompegsand from the propertypegsof the propertylevel.
- When passed in a PegObject which exists in the property
delete(pegLocation: CGPoint)method- When passed in a CGPoint which coincides with the
centerof a PegObject inpegs, it should remove the PegObject frompegs, but not from the propertypegsof the propertylevel. - When passed in a CGPoint which does not coincide with the
centerof any PegObject inpegs, it should not remove any PegObject frompegsand from the propertypegsof the propertylevel.
- When passed in a CGPoint which coincides with the
deleteAll()method- It should delete all the PegObject in the property
pegs, but not from the propertypegsof the propertylevel.
- It should delete all the PegObject in the property
select(peg: Peg.PegType)method- When passed in a Peg.PegType, it should set the property
selectedPegto that value and the propertyisDeleteSelectedtofalse
- When passed in a Peg.PegType, it should set the property
selectDelete()method- It should set the property
isDeleteSelectedto true and the propertyselectedPegtonil
- It should set the property
addPeg(center: CGPoint, canvasDimensions: CGRect)method- When passed in a CGPoint and CGRect, it should add a PegObject with type
selectedPeg, center with the value of type CGPoint, and the default radius size, only if it does not overlap any other PegObject in the propertypegsand does not exceed out of the canvas with the value of type CGRect. - When passed in a CGPoint and CGRect, it should not add a PegObject with type
selectedPeg, center with the value of type CGPoint, and the default radius size, if it overlaps with some other PegObject in the propertypegsbut does not exceed out of the canvas with the value of type CGRect. - When passed in a CGPoint and CGRect, it should not add a PegObject with type
selectedPeg, center with the value of type CGPoint, and the default radius size, if it does not overlap with any other PegObject in the propertypegsbut exceeds out of the canvas with the value of type CGRect. - When passed in a CGPoint and CGRect, it should not add a PegObject with type
selectedPeg, center with the value of type CGPoint, and the default radius size, if it overlaps with some other PegObject in the propertypegsand exceeds out of the canvas with the value of type CGRect.
- When passed in a CGPoint and CGRect, it should add a PegObject with type
safeToPlacePegAt(center: CGPoint, canvasDimensions: CGRect)method- When passed in a CGPoint and CGRect, it should return true if the PegObject of with any
selectedPegtype, center at the value of type CGPoint, and the default radius size does not overlap any other PegObject in the propertypegsand does not exceed out of the canvas with the value of type CGRect. - When passed in a CGPoint and CGRect, it should return false if the PegObject of with any
selectedPegtype, center at the value of type CGPoint, and the default radius size overlaps with some other PegObject in the propertypegsbut does not exceed out of the canvas with the value of type CGRect. - When passed in a CGPoint and CGRect, it should return false if the PegObject of with any
selectedPegtype, center at the value of type CGPoint, and the default radius size does not overlap any other PegObject in the propertypegsbut exceeds out of the canvas with the value of type CGRect. - When passed in a CGPoint and CGRect, it should return false if the PegObject of with any
selectedPegtype, center at the value of type CGPoint, and the default radius size overlaps with some other PegObject in the propertypegsand also exceeds out of the canvas with the value of type CGRect.
- When passed in a CGPoint and CGRect, it should return true if the PegObject of with any
move(pegLocation: CGPoint, newLocation: CGPoint)method- When given a value for
pegLocationand a value fornewLocation, if there exists a PegObject inpegswith property center aspegLocation, it should set the property center as the value ofnewLocation. - When given a value for
pegLocationand a value fornewLocation, if there does not exist a PegObject inpegswith property center aspegLocation, it should not set any PegObject inpegs's property center as the value ofnewLocation.
- When given a value for
save(name: String)method- When given a String for
namethat is not an empty String after trimming all whitespace (””), it should setPegManager'slevelproperty’spegsproperty toPegManager’spegsproperty, and changePegManager'slevelproperty’snameproperty to the String value ofname. - When given a String for
namethat is an empty String after trimming all whitespace (””), it should setPegManager'slevelproperty’spegsproperty toPegManager’spegsproperty, but not changePegManager'slevelproperty’snameproperty. - When given a String for
namewith whitespace at the front and not “” after its trimmed, it should setPegManager'slevelproperty’spegsproperty toPegManager’spegsproperty, and changePegManager'slevelproperty’snameproperty to the trimmedname. - When given a String for
namewith whitespace at the back and not “” after its trimmed, it should setPegManager'slevelproperty’spegsproperty toPegManager’spegsproperty, and changePegManager'slevelproperty’snameproperty to the trimmedname.
- When given a String for
changeLevel(level: Level)method- When given a Level for
level, it should setPegManager’slevelproperty to the value of the inputlevel, and replacePegManager’spegsproperty with a copy of the inputlevel'spegsproperty.
- When given a Level for
unselectPeg()method- When called,
PegManager'sselectedPegshould be assigned to nil
- When called,
unselectDelete()method- When called,
isDeleteSelectedshould be assigned to false
- When called,
LevelManager.swiftinit()method- It should initialise the
levelsproperty ofLevelManagerto the value read from the json file “Source.json” at thesourceURLofStorageManager, if the path to the json file exists. - It should initialise the
levelsproperty ofLevelManagerto the value read from the json file “Seed.json” at theseedURLofStorageManager, if the json file at the pathsourceURLofStorageManagerdoes not exist.
- It should initialise the
saveToFile()method- It should save the encoded property
levelsand save into the json file “Source.json” at thesourceURLofStorageManager.
- It should save the encoded property
createNewLevel()method- It should create a new Level Object, with name “New Level (levels.count + 1)” and an empty array of pegs, and append it to the
levelsproperty ofLevelManager. It should return the new Level Object created.
- It should create a new Level Object, with name “New Level (levels.count + 1)” and an empty array of pegs, and append it to the
initialisePegManager()method- It should return a PegManager with the first level of the
levelsproperty, if there exists at least 1 Level Object inlevels. - It should return a PegManager with a new Level of name “New Level 1” and an empty array of pegs, and append it to the
levelsproperty ofLevelManager.
- It should return a PegManager with the first level of the
StorageManager.swiftloadLevels()method- It should decode the json file “Source.json” with utf8 encoding at path
sourceURLif it exists, and return the decoded Level array. - It should decode the json file “Seed.json” with utf8 encoding at path
seedURLif the file “Source.json” at parthsourceURLdoes not exist, and return the decoded Level array.
- It should decode the json file “Source.json” with utf8 encoding at path
saveLevels(levels: [Level])method- It should encode the value of
levelswith utf8 encoding and save it at the json file “Source.json” at pathsourceURL.
- It should encode the value of
GameEngineManager.swiftloadLevel(pegManager: PegManager)method- It should call the
loadLevel()method of theSLGameEngineand pass in thePegManager
- It should call the
start()method- It should cause the game loop to start
fireCannonBall()method- It should call the
fireCannonBallmethod ofSLGameEngine
- It should call the
SLGameEngine.swiftloadLevel(pegManager: PegManager)- It should assign the pegManager to the
SLGameEngineobject - It should convert the
Pegs from theLevelobject inpegManagerintoSLPhysicsCircle - It should load the converted
Pegs into theSLPhysicsEngine - It should add the cannon ball to the
SLPhysicEngine - It should create a dictionary of
Pegto its respectiveSLPhysicsCircleobject and assign it to the mappings attribute in theSLGameEngineclass.
- It should assign the pegManager to the
addCannonBall()- It should create a
Pegobject with centre atCGPoint(x: 400, y: 50)to represent the cannon ball, and assign it to thecannonBallattribute inSLGameEngine. - It should not create a
SLPhysicsCircleobject to represent the cannonBall, and add the key value pair ofcannonBallto its respectiveSLPhysicsCircleobject into the mappings attribute. - It should add the cannon ball to the
SLPhysicsEngine - It should update the
mostRecentPositionattribute ofSLGameEngineto the centre of the cannonBall.
- It should create a
isCannonBallSamePosition()- Returns true if the cannonBall is within +/- 10 pixels away from its previous x and y coordinates.
contains(arr: [SLPhysicsBody], physicsBody: SLPhysicsBody)- When given an
arrwhich has aSLPhysicsBodywith the same centre as thephysicsBodyinput, it should return true - When given an
arrwhich does not have aSLPhysicsBodywith the same centre as thephysicsBodyinput, it should return false. - When given an empty
arr, it should return false.
- When given an
fireCannonBall(directionOf: CGPoint)- When given a direction below the cannonBall, it should create a
SLPhysicsCircleto represent the cannonBall, with velocity from the centre of the cannonBall todirectionOfand add it to the mappings attribute. - When given a direction above the cannonBall, it should create a
SLPhysicsCircleto represent the cannonBall, with velocity from the centre of the cannonBall todirectionOf, withdyof at most thexvalue of the cannonBall’s position, and add it to the mappings attribute.
- When given a direction below the cannonBall, it should create a
SLPhysicsWorld.swiftload(physicsBodies: [SLPhysicsBody], canvasDimensions: CGRect)- It should assign
self.physicsBodiestophysicsBodiesandself.canvasDimensionstocanvasDimensions
- It should assign
simulatePhysics(duration: TimeInterval)- It should simulate the
physicsBodiesfor a duration ofduration, calculating their new positions, resolving collisions, as well as generating their new velocity after the specified duration.
- It should simulate the
generateNewPositions(duration: TimeInterval)- It should generate the new positions of the
physicsBodies, if they are dynamic objects. - It should remove physicsBodies if they are out of the screen, so that it does not have to manage so many
SLPhysicsBody
- It should generate the new positions of the
generateNewPosition(physicsBody: SLPhysicsBody, duration: TimeInterval)- It should generate new position of
physicsBody, after a duration ofduration, following the physics formulas = ut + 1/2(a*t*t). It should also update theSLPhysicsBodyfrom gravity after that duration.
- It should generate new position of
isOutOfScreen(physicsBody: SLPhysicsBody)- Returns true if
SLPhysicsBodyis out of the screen by more than 2 * the height of the screen. - Returns false if
SLPhysicsBodyis not out of the screen. - Returns false if
SLPhysicsBodyis out of the screen but not by more than 2 * the height of the screen.
- Returns true if
getCollision()- Creates
SLPhysicsCollisionobjects if there are any overlappingSLPhysicsBodyin thephysicsBodiesattribute, sets theirisCollidedattribute to true, and adds each other to theircollisionsWitharray in theSLPhysicsBodyto track who they collided with this tick.
- Creates
resolveCollision- It should call
SLPhysicsCollision#resolvefor allSLPhysicsCollisionin thecollisionsarray.
- It should call
resolveEdgeCollision()- It should resolve all the
SLPhysicsBodyif they are colliding with the edges of the screen, and shift them back into the screen. - It should set the velocity of the
SLPhysicsBodyto make the ball move in the opposite direction after collision with the edges.
- It should resolve all the
updateVelocityOfNodes()- It should call the
SLPhysicsBody#resolveForcesmethod to resolve the forces on eachSLPhysicsBody, and calculate its new velocity
- It should call the
resolveOverlaps()- It should resolve any overlaps between
SLPhysicsBodyin thephysicsBodiesarray in the class, and move the dynamic objects backwards so it does not have any overlap.
- It should resolve any overlaps between
getCircleIntersectAmount(_ firstBody: SLPhysicsBody, _ secondBody: SLPhysicsBody)- When 2 circles are overlapping, it should return a positive amount.
- When 2 circles are just touching, it should return 0.
- When 2 circles are not intersecting, it should return a negative amount.
addCannonBall(cannonBall: SLPhysicsCircle)- It should append the cannonBall into the
physicsBodies
- It should append the cannonBall into the
SLPhysicsCircle.swiftmoveTo(position: CGPoint)- It should set the position of the
SLPhysicsCircleto the given position
- It should set the position of the
setVelocity(newVelocity: CGVector)- It should set the velocity of the
SLPhysicsCircleto the given velocity.
- It should set the velocity of the
intersectWithCircle(circleBody: SLPhysicsBody)- When given a
SLPhysicsCircle, it should return true if the circle intersects with the givencircleBody - When not given a
SLPhysicsCircle, it should return a fatal error
- When given a
isColliding(collidingCircle: SLPhysicsCircle)- If the circle is overlapping with the object, it should return true
- If the circle is not overlapping with the object, it should return false.
resolveForces- It should calculate the resultant force of all the forces acting on this
SLPhysicsCircle, and set its velocity to the resultant velocity.
- It should calculate the resultant force of all the forces acting on this
setNotDynamic()- It should set the
isDynamicattribute to false.
- It should set the
setCollided()- It should set the
hasCollidedattribute to true.
- It should set the
ignore()- It should set the
canIgnoreattribute to true.
- It should set the
moveBackBy(distance: Double)- Itt should move the object back by the given distance, in the opposite direction of its velocity.
setDynamic()- It should set the
isDynamicattribute to true.
- It should set the
addCollisionWith(physicsBody: SLPhysicsBody)- It should add the
physicsBodyto itscollisionsWitharray.
- It should add the
clearCollisionsWith()- It should remove all elements from the
collisionsWitharray.
- It should remove all elements from the
unignore()- It should set the
canIgnoreattribute to false.
- It should set the
- TriangleBlock
- overlap
- Should return true given a peggle object within the triangle
- should return false given a peggle object outside the triangle
- should return true given a peggle object on the edges of the triangle
- should return true given a peggle object on the vertices of the triangle
- shiftTo
- should shift the triangle to the new position, and calculate the new position of all 3 of its vertices
- ResizeObject
- If new size is within the acceptable range, should resize the triangle
- If new size exceeds the acceptable range, should set the size to the upper bound
- If new size is below the acceptable range, should set the size to the lower bound
- overlap
- Pressing of
Startbutton- When the
StartButton is clicked, it should bring you to the page to choose levels to play.
- When the
- Choosing level to play
- After selecting level to play, the level displayed on the screen should match the level selected.
- When choosing level to play, touching the dark areas outside the pop up box should not close the pop up box.
- Pressing of
Edit LevelsButton- When the
Edit Levelsbutton is clicked, it should bring you to the page to choose levels to edit levels.
- When the
- Choosing level to edit
- After selecting level to edit, the level displayed on the screen should match the level selected.
- When choosing level to edit, touching the dark areas outside the pop up box should close the pop up box, and show the first level in the list.
- Shooting of cannon ball
- Ball should fire in the direction which the cannon is facing
- Cannot ball should not fire in a direction that is not in the direction of the cannon
- Collision with pegs
- When cannon ball collides with the pegs, it should bounce of in a reasonable manner. It will however, lose some of its energy, like normal objects upon collision.
- When cannon ball collides with spooky peg, it should have a blue shadow around it
- When cannon ball hits a kaboom peg which activates a spooky peg, the cannon ball should have a blue shadow around it
- When cannon ball hits a kaboom peg, it should get thrown off its original trajectory
- Collision with Triangles
- When cannon ball collides with the Triangles, it should bounce off in a reasonable manner
- Triangle blocks should not get lit up when hit
- Collision with edges
- When cannon bal collides with the left edge of the screen, it should bounce to the right in a reasonable manner, but with less speed.
- When cannon bal collides with the right edge of the screen, it should bounce to the left in a reasonable manner, but with less speed.
- The cannon bal should not collide with the top of the screen.
- The cannon ball should not collide with the bottom of the screen.
- Removal of pegs
- When the cannon ball exits the screen, all lighted up pegs should be removed from the screen
- When the cannon ball exits the screen, all non lighted up pegs should not be removed from the screen.
- Removal of triangle blocks
- Triangle blocks should not be removed when cannon ball exits the screen, as it is a block not a peg.
- Removal of pegs when stuck
- When pegs are blocking the cannon ball from falling down, it should be removed to allow the ball from moving down. The other lighted pegs should not be removed.
- Removal of triangles when stuck
- When triangle blocks are blocking the ball from fallling, it should be removed to allow the ball to fall, and added back after the ball passes through it since it is a blokc
- Reloading of cannon balls
- After the cannon ball drops out of the screen, a new cannon ball should be reloaded and displayed at the top centre of the screen.
- If the cannon ball is still bouncing within the screen, no cannon ball should be reloaded and displayed at the top centre of the screen.
- Turning of the cannon
- Cannon should follow the user’s finger when user drags the screen
- Cannon should not point anywhere else other than in the direction of the user’s finger
- Add pegs
- When blue peg is selected, tapping on the screen should place a blue peg if it does not overlap with any other pegs.
- When orange peg is selected, tapping on the screen should place an orange peg if it does not overlap with any other pegs.
- When no pegs are selected, tapping anywhere on the screen should not add any peg.
- Delete pegs (delete button)
- When the delete button is selected tapping a peg which is on the screen should delete the peg.
- When delete button is selected, tapping a location of the screen without a peg should not delete any pegs.
- Delete pegs (press and hold)
- When holding down on a peg, it should delete the peg after 1.5s.
- When holding down on an empty spot, it should not delete any peg.
- Move pegs
- When dragging a peg, the peg should follow your finger to anywhere it drags, as long as it does not overlap with any other peg or goes out of the screen.
- When dragging over another peg, the peg should animate and fly under the peg. It should not be stuck underneath/over that peg.
- Load levels
- When the load button is pressed, a list of past levels created should be displayed.
- When the load button is pressed, a list of past levels created should be displayed, and pressing any level should display the layout of the pegs of that level.
- When the load button is pressed, a list of past levels created should be displayed, and pressing any level should not display the layout of the pegs of another level.
- Reset
- When the reset button is pressed, all the pegs displayed on the screen should be removed.
- When the reset button is pressed, none of the pegs displayed on the screen should not be removed.
- Save
- When the save button is pressed, the peg layout should be saved, and when the level is loaded again, it should reflect the new layout.
- When the save button is pressed, the peg layout should be saved, and when the new level is loaded again, it should not reflect the old layout.
- When the save button is not pressed, the peg layout should not be saved, and when the same level is loaded back, it should not reflect any changes, and should display the old layout.
- Portrait
- The app should not be able to turn to landscape mode, and should only work in portrait mode.
- Keyboard
- When the keyboard is up, the entire screen should be translated upwards, and none of them should be covered by the keyboard.
- When the keyboard is up, we should not be able to delete pegs from the screen.
- When the keyboard is up, we should not be able to move pegs on the screen.
- When the keyboard is up, we should be able to load levels.
- When the keyboard is up, we should be able to save levels.
- When the keyboard is up, we should be bale to reset levels.
- Reloading the app
- When the app is reloaded, the data should be saved and the peg layout should be the same as the last saved layout.
- PegsRow (to select the pegs to place on the board and delete button).
- When an unselected peg is pressed, all other buttons should be unselected and it should be selected (lighted up).
- When a selected peg is pressed again, it should be unselected.
- When the delete peg button is selected, all other buttons should be unselected and it should be selected (lighted up).
- New level
- When a new level is pressed, it should load a new level with no pegs on the screen and the name should be “New Level (number of levels)”
- Saving of level names
- When a level’s name is unchanged and saved, the name should be unchanged.
- When a level’s name is changed and saved, the name should be changed only if the new name is not empty, or consists of only whitespaces.
- When a level’s name is changed and saved, if the name has whitespace at the front or the back and is not all whitespace, it should be trimmed and that should be the new level name.
- When saving a level with the same name as an old name, it should add an extra number at the back, to indicate it is a different level. Eg “same name (1)”
- Resizing of PeggleObjects
- Resizing of PeggleObjects next to another peggle object should not cause overlap between the two.
- Resizing of peggle objects at the edges of the screen should not cause the peggle object to exceed the boundaries.
- Resizing should happen when the resize button is pressed
- Resizing should not happen when the resize button is not pressed
- Start button
- pressing of start button should start the peggle game with that level which was shown in the level designer
- when start button is pressed from level designer, user does not have to select levels from the level loader
- exit button
- When exit button is pressed from level designer OR start game, it should bring the user back to the home page.
- Background music
- Should be played throughout the entire app














